728x90
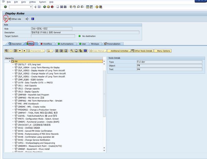
Role에 T-code 권한 설정, T-CODE : PFCG

메뉴

수정을 누르면 Transaction 버튼이 활성화 된다.

Transaction 버튼을 누른다.

추가하고자 하는 T-code를 입력한다.

그러면 잘 입력이 된다. 저장한다.


저장한 상태가 되면 Authorizations가 처음에는 빨간색으로 되어있다.(아래는 이미 완료된 상황)
들어가서 체인지를 누른다.

확인

아래에 있는 generate를 해준다.

저장한다.

BACK > generate > Authorization이 초록색으로 되어 있다. > 저장
끝.
Authorization이 초록색이 되어 있으면 완료 된 것이다.
반응형
'5. SAP > BC' 카테고리의 다른 글
| SAP 사용자별 권한 및 T-CODE 조회 방법 (0) | 2020.10.02 |
|---|---|
| SAP 절차 (0) | 2020.10.01 |
| SAP - BC - 모니터링 점검 리스트 (0) | 2020.10.01 |
| SAP BC T-CODE (0) | 2020.10.01 |
| SAP Manager T-CODE (0) | 2020.10.01 |